I-Use Cases:

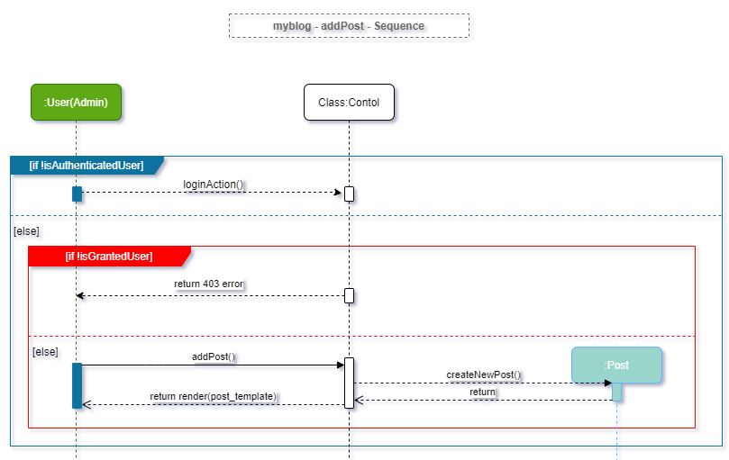
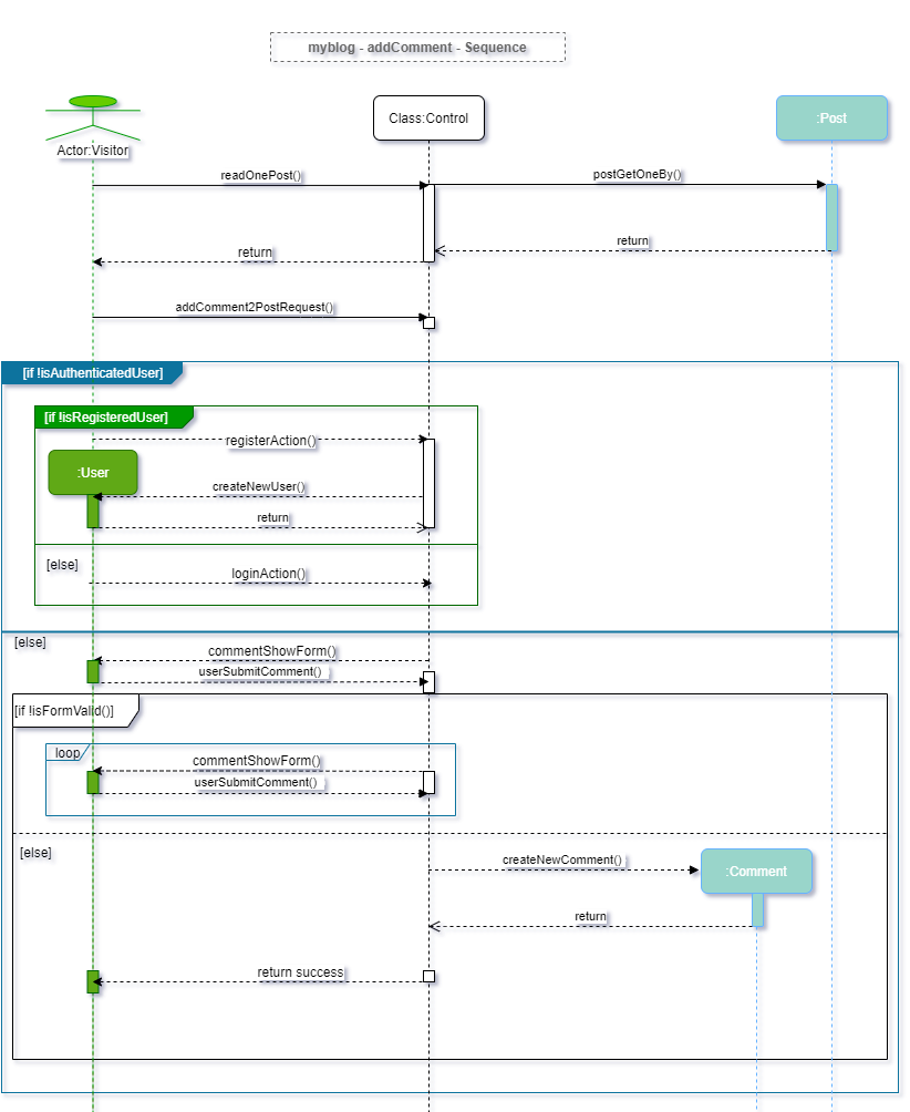
II-Sequences






III-Class Diagrams